Có một điều tôi vẫn không thấy thoải mái khi đọc các bài báo trong và ngoài nước viết về thương chiến Mỹ - Trung mà có cụm từ “đòn bẩy” hay “quân bài” vì thường trong đó, ít có bài viết nào liệt kê đầy đủ các quân bài mà hai bên có thể dùng để mặc cả với nhau.
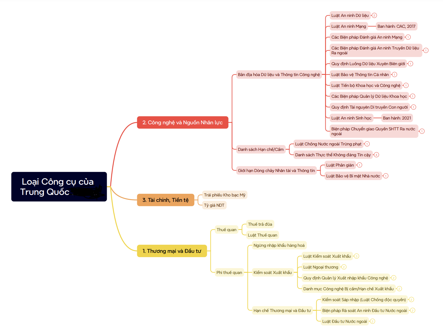
Chưa kể một số bài viết thậm chí còn chẳng đả động gì đến quân bài. Vì vậy, tôi cố gắng ngồi liệt kê các đòn bẩy của Trung Quốc và chia chúng thành 3 nhóm: (i) nhóm các đòn bẩy thương mại và đầu tư, (ii) nhóm các đòn bẩy về công nghệ và nhân lực, (iii) nhóm các đòn bẩy về tài chính tiền tệ.

Đã có nhiều ví dụ thực tế cho thấy Trung Quốc áp dụng các chính sách riêng rẽ của từng nhóm đòn bẩy này hoặc kết hợp chúng lại với nhau như thế nào. Nhưng có mấy điểm quan trọng tôi cho rằng cần làm rõ:
1. Đằng sau thương chiến là một cuộc chiến quan trọng hơn mà chúng ta có thể tạm gọi là cuộc chiến xây dựng các hành lang pháp lý. Trên thực tế như hình ở dưới mô tả, Mỹ đã nhanh chóng xây các luật, đạo luật để ngăn chặn Trung Quốc cả về thương mại và công nghệ, thì Trung Quốc trong 7 năm qua, cũng chủ yếu đi xây luật để chống lại các ngăn chặn đó. Điều này một lần nữa nhấn mạnh tầm quan trọng của luật trong cạnh tranh siêu cường.

2. Trong số các công cụ trả đũa, mỗi bên có một mục tiêu khác nhau khi cùng áp dụng các công cụ thoạt nhìn có vẻ như nhau: Danh sách thực thể. Vào ngày 9/4/2025, Trung Quốc đưa 6 công ty bao gồm Shield AI và Sierra Nevada Corporation vào UER với lý do là “đã gây nguy hiểm nghiêm trọng đến chủ quyền quốc gia, an ninh và lợi ích phát triển của Trung Quốc”.
Shield AI là công ty có trụ sở tại California, chuyên phát triển thiết bị bay không người lái (UAV) sử dụng trí tuệ nhân tạo (AI) chủ yếu phục vụ mục đích quân sự.
Trong khi đó, Sierra Nevada Corporation là nhà thầu lâu năm của Bộ Quốc phòng Mỹ và Cơ quan Hàng không và Vũ trụ Mỹ (NASA). Năm ngoái, công ty này đã được Lục quân Mỹ chọn để chuyển đổi một loạt máy bay thương mại thành máy bay trinh sát hiện đại Phần lớn các công ty bị ảnh hưởng hiện không có hoặc có rất ít hoạt động kinh doanh tại Trung Quốc.
Tuy nhiên, các lệnh hạn chế mới có thể gây gián đoạn chuỗi cung ứng của họ. Khi nhà sản xuất UAV Skydio của Mỹ bị Trung Quốc trừng phạt hồi tháng 10 vì bán vũ khí cho Đài Loan, công ty này đã nhanh chóng bị cắt nguồn cung cấp pin. Như vậy, việc trừng phạt doanh nghiệp Mỹ không nhắm đến các công ty kinh doanh tại Trung Quốc mà nhắm đến các công ty phụ thuộc vào chuỗi cung ứng của Trung Quốc.
3. Điều này đưa đến một nhận thức đầu tiên và quan trọng là: đòn bẩy của Trung Quốc đến từ việc làm chủ chuỗi cung ứng trong nhiều lĩnh vực. Có những chuỗi Mỹ có thể bẻ gãy trong một nốt nhạc, nhưng có những chuỗi thì Trung Quốc rất dẻo dai và bền bỉ.
4. Cái gọi là “khoáng sản chiến lược” không phải thế mạnh của mỗi Trung Quốc. Trong danh sách mà tôi có được từ phía Mỹ, mỗi bên đều có một danh sách các khoáng sản chiến lược khác nhau – không nhất thiết trùng lặp, nhưng đều rất quan trọng.
Đối với Trung Quốc, danh sách đó trải dài từ các khoáng sản kim loại đến phi kim (dầu mỏ, khí đốt, than đá, metan trong tầng than). Chẳng hạn như, Molybdenum, Phốt pho, Kali, Uranium. Nếu có thời gian, tôi sẽ phân tích về điểm mạnh, yếu của Trung Quốc trong việc sử dụng con bài "critical mineral".

Trong tương lai gần, Trung Quốc sẽ tiếp tục triển khai các biện pháp kiểm soát xuất khẩu – đặc biệt là đối với các khoáng sản quan trọng và dần dần mở rộng sang các vật liệu khác và đầu vào thượng nguồn – miễn là họ cảm thấy bị đe dọa bởi các hành động thương mại của nước ngoài.
Họ vẫn ở vị thế tương đối yếu về thuế quan và lệnh trừng phạt, và do đó có tương đối ít các giải pháp thay thế có tác động đáng kể. Do đó, các biện pháp kiểm soát xuất khẩu có khả năng vẫn là cơ chế trả đũa được ưa chuộng trong một thời gian.
5. Ở thời điểm này, tôi cho rằng những lá bài mạnh nhất của Mỹ chưa dùng đến là các là bài phi kinh tế. Trong khi những lá bài kinh tế chưa dùng tới là công nghệ (lệnh cấm xuất khẩu mới), tài chính (các công ty niêm yết), danh sách thực thể. Kể từ đợt thương chiến này, Trump chưa “sờ gáy” công ty Trung Quốc nào.
Cre: Ông Phạm Sỹ Thành - Giám đốc Trung tâm Nghiên cứu Kinh tế và Chiến lược Trung Quốc (CESS)








